一:背景
1. 讲故事
昨晚训练营里有一位朋友提到一个问题,说 C# AOT程序能否编译为一个dll,供其他语言调用,其实这个是完全没有问题的,也确实我的的文章体系中没有涉及到这块,那今天就补充完整吧。
二:NativeAOT 函数导出
1. 简单的案例
在 C 中我相信很多人都知道用 dllexport
进行函数导出,如下所示:
extern "C"
{
_declspec(dllexport) void ComplexCalculation();
}
在 C# 中其实也差不多,用 UnmanagedCallersOnly
特性替代即可,接下来创建一个 C# 的类库,参考代码如下:
internal class ExportMethods
{
[UnmanagedCallersOnly(EntryPoint = "ComplexCalculation")]
public static int ComplexCalculation(int a, int b, IntPtr stringInput)
{
try
{
string? inputStr = Marshal.PtrToStringAnsi(stringInput);
Console.WriteLine($"Input string: {a},{b}, {inputStr}");
int result = a + b;
if (inputStr?.ToLower() == "double")
{
result *= 2;
}
return result;
}
catch (Exception ex)
{
Console.WriteLine(ex.Message);
return -1;
}
}
}
在 csproject 中追加最后二行,其中的 <NativeLib>Shared</NativeLib>
表示可以生成动态链接库,即 windows 上的 .dll 以及 linux 上的 .so 文件。
<Project Sdk="Microsoft.NET.Sdk">
<PropertyGroup>
<TargetFramework>net8.0</TargetFramework>
<ImplicitUsings>disable</ImplicitUsings>
<Nullable>enable</Nullable>
<Platforms>AnyCPU;x86</Platforms>
<PublishAot>true</PublishAot>
<NativeLib>Shared</NativeLib>
</PropertyGroup>
</Project>
配置好之后就可以用 dotnet publish
发布为 windows 的原生动态链接库,参考如下:
PS D:\skyfly\20.20250116\src\Example\Example_20_1_1> dotnet publish -r win-x64 -o D:\testdump
还原完成(0.3)
Example_20_1_1 已成功 (1.5) → D:\testdump\
在 2.1 中生成 已成功
PS D:\skyfly\20.20250116\src\Example\Example_20_1_1>
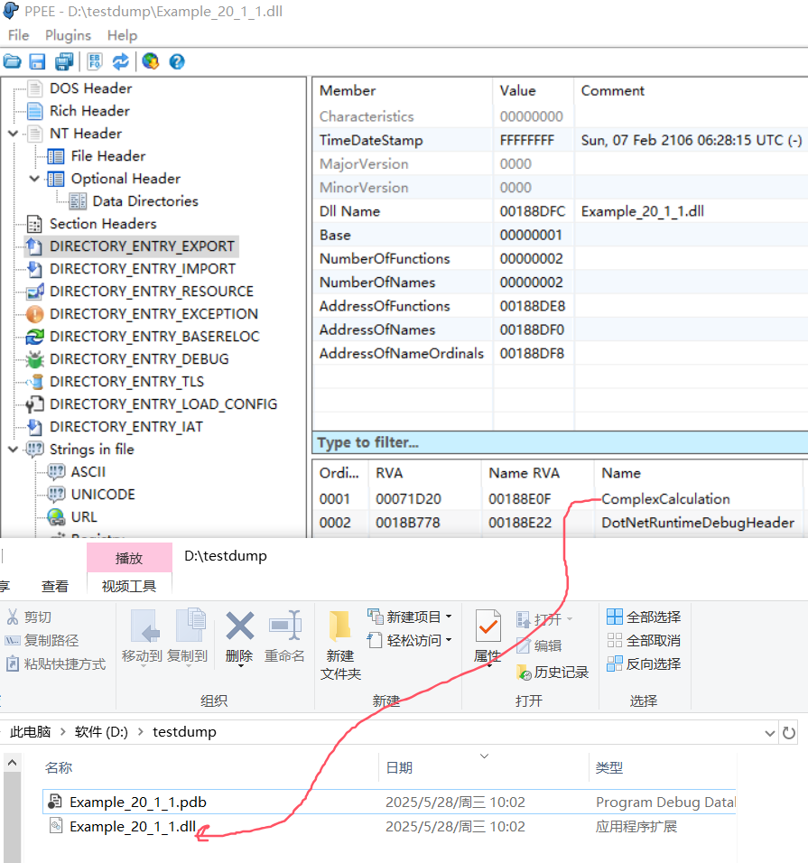
生成好 dll 之后可以用 PPEE 工具观察下 export 表,打开之后果然有了 ComplexCalculation
函数。

接下来大家可以把这个 dll 提供给 C 或者 C# 去调用,只要 PE头里有,怎么开心怎么玩。
这里新建一个 Example_20_1_6
的 C# 控制台程序,使用传统的 DllImport 导入外部方法,就像以前引入C的外部方法一样,参考代码如下:
internal class Program
{
[DllImport("Example_20_1_1", CallingConvention = CallingConvention.StdCall)]
extern static int ComplexCalculation(int a, int b, IntPtr stringInput);
static void Main(string[] args)
{
Console.WriteLine("准备调用原生方法...");
IntPtr stringPtr = Marshal.StringToHGlobalAnsi("double");
try
{
int result = ComplexCalculation(10, 20, stringPtr);
Console.WriteLine($"调用完成,结果: {result}");
}
finally
{
Marshal.FreeHGlobal(stringPtr);
}
}
}
将 Example_20_1_1.dll
拷贝到当前的bin目录下,运行程序之后,一切ok,截图如下:

2. linux 上的投放
刚才只是在 windows 平台上的演示,接下来试部署到 ubuntu
上,正常情况下你可能不会那么一帆风顺,不是缺少这个库就是那个库,比如下面的报错。
root@ubuntu2404:/data2/Example_20_1_1# dotnet publish -r linux-x64 -o ./dll
MSBuild version 17.8.22+bfbb05667 for .NET
Determining projects to restore...
Restored /data2/Example_20_1_1/Example_20_1_1.csproj (in 27.42 sec).
Example_20_1_1 -> /data2/Example_20_1_1/bin/Release/net8.0/linux-x64/Example_20_1_1.dll
Generating native code
/usr/bin/ld.bfd: cannot find -lz: No such file or directory
上面就是典型的缺少 zlib
包,安装一下即可,所以大家也是根据报错一个一个解决,最终肯定会走出迷雾。
root@ubuntu2404:/data2/Example_20_1_1# sudo apt update && sudo apt install zlib1g-dev
root@ubuntu2404:/data2/Example_20_1_1# dotnet publish -r linux-x64 -o ../
MSBuild version 17.8.22+bfbb05667 for .NET
Determining projects to restore...
All projects are up-to-date for restore.
Example_20_1_1 -> /data2/Example_20_1_1/bin/Release/net8.0/linux-x64/Example_20_1_1.dll
Example_20_1_1 -> /data2/
root@ubuntu2404:/data2/Example_20_1_1# ls -lh ../
total 4.0M
drwxr-xr-x 5 root root 4.0K May 28 10:20 Example_20_1_1
-rw-r--r-- 1 root root 1.5M May 28 10:26 Example_20_1_1.so
-rwxr-xr-x 1 root root 2.5M May 28 10:26 Example_20_1_1.so.dbg
-rw-r--r-- 1 root root 0 May 28 10:18 app.c
有了这个 so 文件后,接下来我们新建一个 c文件,参考代码如下:
#include <stdio.h>
#include <dlfcn.h>
int main()
{
void *handle = dlopen("./Example_20_1_1.so", RTLD_LAZY);
if (!handle)
{
fprintf(stderr, "Error: %s\n", dlerror());
return 1;
}
int (*ComplexCalculation)(int, int, const char *) =
(int (*)(int, int, const char *))dlsym(handle, "ComplexCalculation");
if (!ComplexCalculation)
{
fprintf(stderr, "Error: %s\n", dlerror());
dlclose(handle);
return 1;
}
int result = ComplexCalculation(10, 20, "double");
printf("Result: %d\n", result);
dlclose(handle);
return 0;
}
使用 vscode 远程调试,哈哈,得到了我们想要的结果,截图如下:

三:总结
这篇我们演示了 windows 上的 C# 调用 C# AOT
及 linux 上的 C 调用 C# AOT
,是不是挺有意思,也算是给训练营学员提供的一份资料参考。
转自https://www.cnblogs.com/huangxincheng/p/18900163
该文章在 2025/6/9 9:22:31 编辑过